电话:029-87679000(总机)

地址:陕西省西安市西五路157号

邮编:710114

网址:www.2yuan.xjtu.edu.cn

国际版| 员工版| 进入旧版|

关于首批已招标外送检测项目开具流程的通知

时间:2025-05-22   作者:   责编:院办     来源:     阅读:


关于首批已招标外送检测项目开具流程的通知


各临床科室:

   我院对13项有收费编码的外送检测项目(图1)经过招标,目前门诊、住院均可在HIS里开具并外送。具体流程如下:

一、 对患者进行告知并签署知情同意书。

二、 在住院病程(门诊病历)中记录外送的必要性

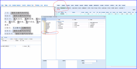
三、 开具医嘱,如图23所示。

四、 采集标本送至检验科(门诊患者在采血中心采血)。

五、 住院患者结果回报后纳入病历,并要在病程中记录外送结果

 

医务部  

检验科  

                              2025年5月22

 

 







 


 

分享到: